SEE System Design

Functional and System Engineering for Multi-Discipline Projects


SEE System Design

Reimagine the way you design, collaborate, and deliver multi-discipline engineering projects.

Overview

SEE System Design is a data-centric concurrent engineering software dedicated to the design and documentation of functional studies, fluid and electrical schematics, and associated technical data flows. This solution provides a robust platform for digital continuity, practical usability and progressive evolution. With an adaptable framework that integrates with existing methods, SEE System Design evolves over time and enables long-term team adoption and cross-discipline exchanges.

SEE System Design brings full digital continuity to the engineering process by enabling multi-discipline teams to work simultaneously on a single, shared, data-driven platform.

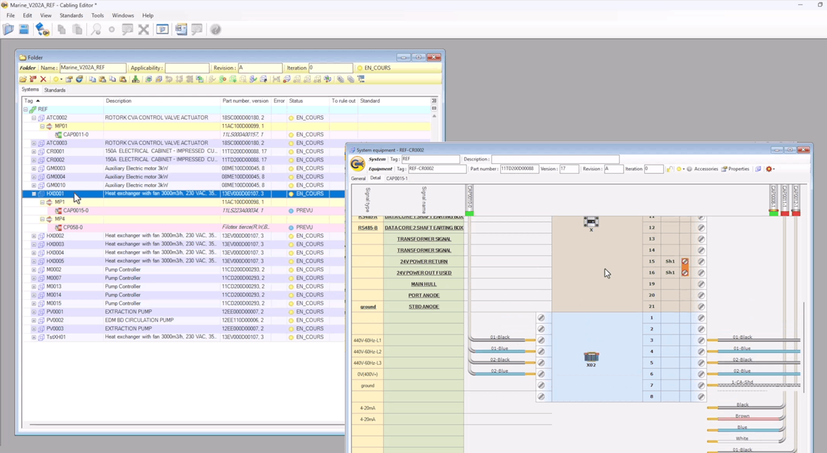
The solution is specifically tailored for the design and documentation of functional and system architecture using a Model-Based Systems Engineering (MBSE) approach, integrating process engineering with PFDs and P&IDs, as well as electrical engineering with single-line diagrams, cabling, and synoptic diagrams. 

SEE System Design addresses the challenges faced by large organizations struggling with fragmented workflows, lack of data sharing, and limited interoperability between tools. By leveraging a data-centric and collaborative approach, the solution improves overall efficiency, reduces design errors, and accelerates time-to-market.

Key Industries

SEE System Design supports engineering teams working on complex projects that require a high level of collaboration and digital continuity across disciplines. 

  • Industrial machinery and plants ​
  • Large-scale and critical manufacturing​​
  • Power generation facilities​
  • Design and HVAC firms​​
  • Transportation and aerospace​

Key Features

  • System and Functional Engineering (MBSE / CAE)

    Model-based engineering design and documentation of functional and system architecture using data-driven models

  • Process Engineering
    Creation and management of fluid diagrams, including PFDs and P&IDs, fully integrated within the engineering workflow

  • Electrical Engineering
    Single-line diagrams, cabling, synoptic, and electrical installation diagrams

  • Hyper Scalable Concurrent Engineering
    Multi-user collaboration on the same project, enabling teams to work simultaneously with shared, consistent data

  • Advanced Data-Centric Approach
    User-defined attributes, naming rules, specific behaviors, and smart customized graphical representations

  • Integration with the SEE Ecosystem
    Native integration with SEE Electrical Expert, SEE Equipment Definition and SEE Net Manager

Additionally, the solution leverages advanced electrical catalog definitions for full electrical connectivity, and validates the design based on both the cabling diagrams and connectivity definitions. An easily adaptable solution, SEE System Design offers a high level of customization for engineering methods and rules. It provides extensive data exchange interoperability with third-party tools, such as AVEVA, SmartPlant, Capella, and others.

Heat Exchanger Schematic View - SEE System Design

SEE System Design P&ID One Line Diagram of a Heat ExchangerGraphical View of SEE System Design Fluid Module

Benefits

  • Improved productivity through full digital continuity across engineering disciplines.

  • Significant time-savings through concurrent engineering.

  • Reduced design errors and fewer incidents.

  • Faster time-to-market for complex engineering projects.

  • Immediate benefits with easy adaptation to existing customer environments.

A Cost-Effective Modular Engineering Platform

SEE System Design is built on a modular architecture, allowing organizations to start with a core solution and expand as project requirements evolve:

  • SEE System Design core functionality

  • Functional and system architecture

  • Single-line diagrams

  • Cabling diagrams

  • Synoptic and installation diagrams

  • Fluid design

  • Rendering module

  • Collaborative module

Related Products

Explore add-ons and other related products.

View all Products

SEE Electrical Equipment Definition

An intuitive cloud-based resource that provides an extensive electrical components defined in categories including electrical equipment , connective equipment , and wires and cables for use with SEE software solutions.

SEE Electrical Expert

Advanced electrical CAD design capabilities and automation for 2D panel engineering, wire and cable management, design optimization, and PLC design in a fully customizable environment.

Related Solutions

Read about solutions where this product is highlighted.

View all Solutions

Related Packages

Find a package bundle that includes this product as part of its collection.

View all Packages

Related Industries

Discover how this product is used in various industries.

View all Industries

Related Systems

Learn the uses for this product within an engineering system.

View all Systems

Testimonials

FAQs

    ​​Explore the advantages to multi-discipline engineering collaboration using SEE System Design​

    ​​Explore the advantages to multi-discipline engineering collaboration using SEE System Design​

    Discover SEE System Design, an ETAP multi-discipline computer aided engineering (CAE) software for complex installation projects. Used in shipbuilding, nuclear, aeronautics, and other industries, SEE System Design provides a flexible workflow during functional and system design phases to share data for fluids, instrumentation, HVAC, and electrical systems. This webinar presents a real-world example of a marine project, showing how this solution enables concurrent engineering in process flow, piping and  instrumentation, and electrical system design.​ This solution has demonstrated efficiency to design ships and submarines containing over 10,000 devices and 10,000 cables, with a vast improvement in project delivery.

    Play 35:37

    Training & Events

    ETAP Training

    Training & Events

    Get an in-depth insight to our electrical engineering software by requesting a training course that suits you.

    Discover Now

    Explore ETAP Today

    Explore ETAP Today

    Take a test drive of ETAP free for 30 days to experience for yourself the capabilities
    of ETAP solutions. Try out ETAP’s extensive collection of modules and analysis results
    on this cloud-based demo platform - anytime and anywhere. Start your online demo today!