Kurzschlussberechnung

Short Circuit

Kurzschlussberechnung

Sofortige Ergebnisse, umfassende grafische Zusammenfassungen

Führen Sie Gerätelastberechnungen mit der Kurzschlussanalysesoftware von ETAP durch, mit der Sie Fehlerströme ermitteln und diese Werte automatisch mit den Kurzschlussstromwerten des Herstellers vergleichen können. Alarme bei überlasteten Geräten werden im einzeiligen Diagramm angezeigt und in den Kurzschlussanalysator und die Untersuchungsberichte aufgenommen.

ANSI Duty Cover

Analysieren Sie die Auswirkungen symmetrischer und unsymmetrischer Fehler mit der Kurzschlussanalysesoftware ETAP:

  • 3-phasig oder 1-phasig
  • Leiter - Erde
  • Leiter - Leiter
  • Leiter - Leiter - Erde

Mit der ETAP-Kurzschlusssoftware können Sie ganz einfach Elemente aus der umfassenden Bibliothek mit Kurzschlussstromwerten auswählen und zahlreiche Arten von Kurzschlussanalysen durchführen.
Analysen, Diagramme und Berichte ermöglichen eine schnelle Ermittlung der Schutzgeräte für den Fehlerstrom im schlimmsten Fall.

 

Hauptfunktionen der Kurzschluss-Software

  • Automatische Gerätebewertung für 3-Phasen-, 1-Phasen- und Panelsysteme
  • Symmetrische und unsymmetrische Kurzschlussanalyse
  • Bestimmen Sie die schlimmsten Gerätebetriebsergebnisse
  • Kritische und marginale Warnungen anzeigen
  • Berechnung des Lastanschlusskurzschlusses
  • Integrierbar mit der Star-Schutzgerätekoordination
  • Nahtloser Übergang zur Lichtbogenanalyse
  • Bewertung von Generatorschaltern
  • Kurzschlussmeldung

 

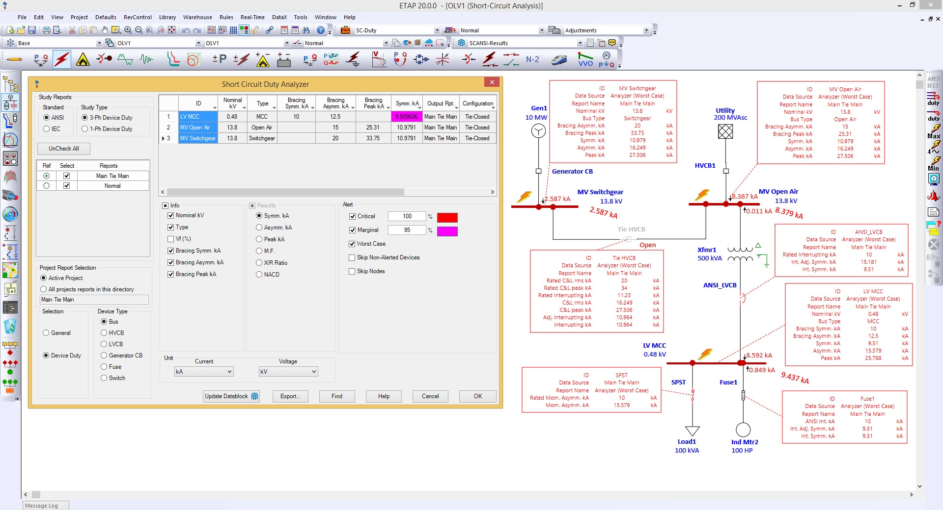
A one-line diagram with short circuit results and an analyzer with Critical and Marginal alerts displayed.

Kurzschluss-Softwarefunktionen

  • Automatische 3-Phasen-Geräteauswertung
  • Gerätebewertung für Einphasen- und Panelsysteme
  • Gerätebetriebsbewertung basierend auf IEC 61363 transientem Kurzschluss 
  • Unsymmetrische Kurzschlussanalyse
  • Gerätebewertung basierend auf dem Gesamt- oder maximalen Durchgangsfehlerstrom
  • Leiterwiderstand und -länge automatisch anpassen (sowohl Leitungen als auch Kabel)
  • Erweiterte Kurzschlussmodelle für Windturbinengeneratoren und -konverter
  • Globale oder individuelle Geräteimpedanztoleranzanpassungen für maximale und minimale Fehlerströme
  • Fehlerimpedanzmodellierung für unsymmetrische Fehler ein- oder ausschließen
  • Shunt-Admittanz für Abzweige und kapazitive Lasten ein- oder ausschließen (bei unsymmetrischen Fehlern)
  • Grafische oder tabellarische Busfehlerauswahl
  • Automatische Ermittlung von Fehlerströmen an Motorklemmen ohne zusätzliche Busse
  • Phasenschiebertransformatoren
  • Erdungsmodelle für Generatoren, Transformatoren, Motoren und andere Lasten
  • Motorbeitrag basierend auf der Belastungskategorie, dem Bedarfsfaktor oder beidem
  • Einfluss von Belastung und Generator auf die Vorfehlerspannung bei vorübergehendem Kurzschluss
  • Die Short Circuit-Software extrahiert vom Hersteller veröffentlichte Daten aus den Bibliotheken für Tausende von Geräten
Update Datablock_Worst Case

Demo

Probieren Sie die ETAP Short Circuit Software aus

Mit der ETAP-Kurzschlussanalyse können Sie die Auswirkung von symmetrischen und unsymmetrischen Fehlern analysieren und diese Werte automatisch mit den Kurzschlussnennwerten des Herstellers vergleichen. Bestimmen Sie schnell die optimale und Worst-Case-Auslastung des Fehlerstromgeräts mit Analysatoren, Diagrammen und Berichten.


Kostenlose ETAP-Demo herunterladen

Videos

Learn How ETAP Transforms Long Power Study Reports into Engaging, Interactive Presentations

Learn How ETAP Transforms Long Power Study Reports into Engaging, Interactive Presentations

In most cases, SCCAF (Short Circuit Coordination Arc Flash) studies are done by engineering firms, which then submit reports to facility owners. The challenge is that those reports tend to be lengthy (up to 5,000 pages), not engaging, and hard to grasp for facility personnel. ETAP's powerful graphical and presentation tools can help make those reports livelier, informative, and more engaging. This case study will discuss how you can summarize lengthy power studies reports within just a 30-minute interactive meeting, and highlight how the final ETAP model can be used, with its powerful graphical interface and presentation tools, including Data Blocks, Multiple Presentation layers, Sequence of Operations, and Arc flash calculator.

ABB FCL Application Engineering for IS-Limiters

ABB FCL Application Engineering for IS-Limiters

This presentation will feature covert ABB Fault Current Limiter (FCL) application engineering for Is-limiters. We will explain the fault current limiter technology by using the well-known ABB FCL Is-limiter. The FCL technology will be introduced, how it clears a short-circuit fault current compared to a standard circuit breaker, and the major components of an FCL. The theory of the application engineering process and the calculation of the tripping value for an FCL will be introduced. Based on an actual customer project, it will be shown how ETAP has facilitated the complex FCL application engineering, and examples will be provided of how the real tripping value for a fault current limiter is determined. The session will conclude with an overview of how etap can already be used today for an FCL application engineering and what will be enhanced in the future.

Short Circuit Analyzer

Short Circuit Analyzer

Short Circuit Analyzer is a time-saving software tool that compares and filters various short circuit analysis reports coming from different scenarios in a single display.

Broschüre

White Papers

Schulungen und Veranstaltungen

ETAP Training

Schulungen und Veranstaltungen

Erhalten Sie einen vertieften Einblick in unsere Elektrotechnik-Software und fordern Sie eine für Sie passende Schulung an.

Jetzt entdecken

Explore ETAP Today

Entdecken Sie ETAP noch heute

Testen Sie ETAP 30 Tage lang kostenlos und überzeugen Sie sich selbst von den Leistungsfähigkeit
der ETAP-Lösungen.  Testen Sie ETAPs umfangreiche Sammlung an Modulen und Analyseergebnissen
auf dieser Cloud-basierten Demo-Plattform – jederzeit und überall. Starten Sie noch heute Ihre Online-Demo!